Renegade Public Forums
C&C: Renegade --> Dying since 2003™, resurrected in 2024!
Home » Renegade Discussions » Mod Forum » Knife skin or punch skin
Knife skin or punch skin [message #359970] Wed, 26 November 2008 01:21 Go to next message
sauron--the--king is currently offline  sauron--the--king
Messages: 64
Registered: November 2008
Location: Holland
Karma: 0
Recruit
Hi all,
I would like to have a skin for a
knife or/and a punch skin. It would
be fun to be able to melee attack your
enemies with a knife or just with
your fists. I saw FynexFox already
did the knife thing, but I couldn't
download it with this link:
http://www.treyb.com/fynexfox/knife.avi
So had anyone made a knife for in
renegade or made it so, that you
can punch?
Kind Regards,
Brian

[Updated on: Wed, 26 November 2008 07:02]

Report message to a moderator

Re: Knife skin or punch skin [message #360011 is a reply to message #359970] Wed, 26 November 2008 08:40 Go to previous messageGo to next message
Altzan is currently offline  Altzan
Messages: 1586
Registered: September 2008
Location: Tennessee
Karma: 0
General (1 Star)
I can't help you because I've never fooled with it before, but there is a Cnc_Melee_AI weapon you could perhaps implement...

I cannot imagine how the clockwork of the universe can exist without a clockmaker. ~Voltaire
Re: Knife skin or punch skin [message #360013 is a reply to message #360011] Wed, 26 November 2008 08:59 Go to previous messageGo to next message
Reaver11 is currently offline  Reaver11
Messages: 888
Registered: April 2007
Karma: 1
Colonel
A melee weapon is a weapon with a range of 1 and an effectif range of 1. For the rest you will have to animate it properly which is the hardest part.
Re: Knife skin or punch skin [message #360016 is a reply to message #360011] Wed, 26 November 2008 09:36 Go to previous messageGo to next message
ErroR is currently offline  ErroR
Messages: 2984
Registered: March 2008
Location: Moldova
Karma: 0
General (2 Stars)
Altzan wrote on Wed, 26 November 2008 17:40

I can't help you because I've never fooled with it before, but there is a Cnc_Melee_AI weapon you could perhaps implement...

yes edit the damage, the warhead, the speed and the hitter (all in LE) and ur done Wink
Re: Knife skin or punch skin [message #360026 is a reply to message #360016] Wed, 26 November 2008 11:03 Go to previous messageGo to next message
sauron--the--king is currently offline  sauron--the--king
Messages: 64
Registered: November 2008
Location: Holland
Karma: 0
Recruit
Hi,
But the thing was, that I've heard
that you can bone a knife, and some
one already did it. But I can't find
the correct link, so does anyone know
if anyone made it before? Because on
this forum they say it had been done
before. They say you can swipe it, and
that is really cool In Love
Here is the site of the forum:
http://www.renegadeforums.com/index.php?t=msg&goto=227364&rid=24329& srch=knife#msg_227364
If you know where to get it plz let
me hear it Satisfied
Kind regards,
Brian

[Updated on: Wed, 26 November 2008 11:04]

Report message to a moderator

Re: Knife skin or punch skin [message #360029 is a reply to message #359970] Wed, 26 November 2008 11:54 Go to previous messageGo to next message
ErroR is currently offline  ErroR
Messages: 2984
Registered: March 2008
Location: Moldova
Karma: 0
General (2 Stars)
roleplay 2 has it ask them for it
Re: Knife skin or punch skin [message #360042 is a reply to message #360029] Wed, 26 November 2008 12:58 Go to previous messageGo to next message
MGamer is currently offline  MGamer
Messages: 412
Registered: January 2008
Karma: 0
Commander
ErroR wrote on Wed, 26 November 2008 12:54

roleplay 2 has it ask them for it

also reborn


rawr.....
Re: Knife skin or punch skin [message #360066 is a reply to message #360042] Wed, 26 November 2008 14:33 Go to previous messageGo to next message
sauron--the--king is currently offline  sauron--the--king
Messages: 64
Registered: November 2008
Location: Holland
Karma: 0
Recruit
Hi,
Thanks for all the information Big Grin
I will ask them right away, I will
let you know if I find what I am
seeking.
KR,
Brian Satisfied

[Updated on: Wed, 26 November 2008 14:33]

Report message to a moderator

Re: Knife skin or punch skin [message #360089 is a reply to message #359970] Wed, 26 November 2008 16:28 Go to previous messageGo to next message
GEORGE ZIMMER is currently offline  GEORGE ZIMMER
Messages: 2605
Registered: March 2006
Karma: 0
General (2 Stars)
Urimas made a knife, pretty sure rp2 uses it. Look for some of his super huge topics.

Toggle Spoiler
Re: Knife skin or punch skin [message #360101 is a reply to message #360089] Wed, 26 November 2008 17:12 Go to previous messageGo to next message
Canadacdn is currently offline  Canadacdn
Messages: 1830
Registered: September 2005
Location: Temple of Nod
Karma: 0
General (1 Star)
PLECOS MASTER
Cabal8616 wrote on Wed, 26 November 2008 17:28

Urimas made a knife, pretty sure rp2 uses it. Look for some of his super huge topics.


INCORRECT. It was made by fynexfox.
Re: Knife skin or punch skin [message #360102 is a reply to message #360101] Wed, 26 November 2008 17:14 Go to previous messageGo to next message
u6795 is currently offline  u6795
Messages: 1261
Registered: March 2006
Location: Maryland
Karma: 0
General (1 Star)
Canadacdn wrote on Wed, 26 November 2008 19:12

Cabal8616 wrote on Wed, 26 November 2008 17:28

Urimas made a knife, pretty sure rp2 uses it. Look for some of his super huge topics.


INCORRECT. It was made by fynexfox.

Yeah I was about to say. I remember him/her.

Sucks with the WoW and shit, he/she (I forget) was kind of cool and seemed to have a lot of ideas.


yeah
Re: Knife skin or punch skin [message #360103 is a reply to message #359970] Wed, 26 November 2008 17:19 Go to previous messageGo to next message
GEORGE ZIMMER is currently offline  GEORGE ZIMMER
Messages: 2605
Registered: March 2006
Karma: 0
General (2 Stars)
OH WAIT, now I remember, it was actually based off Renegade beta concepts, wasn't it? Possible that both were based off 'em. And, pretty sure fynexfox was a guy.

Toggle Spoiler
Re: Knife skin or punch skin [message #360104 is a reply to message #360103] Wed, 26 November 2008 17:20 Go to previous messageGo to next message
Canadacdn is currently offline  Canadacdn
Messages: 1830
Registered: September 2005
Location: Temple of Nod
Karma: 0
General (1 Star)
PLECOS MASTER
Cabal8616 wrote on Wed, 26 November 2008 18:19

OH WAIT, now I remember, it was actually based off Renegade beta concepts, wasn't it? Possible that both were based off 'em. And, pretty sure fynexfox was a guy.


Yes, the knife used in RP2 is the Renegade beta knife.
Re: Knife skin or punch skin [message #360177 is a reply to message #360104] Thu, 27 November 2008 05:22 Go to previous messageGo to next message
Reaver11 is currently offline  Reaver11
Messages: 888
Registered: April 2007
Karma: 1
Colonel
Canadacdn wrote on Wed, 26 November 2008 18:20

Cabal8616 wrote on Wed, 26 November 2008 18:19

OH WAIT, now I remember, it was actually based off Renegade beta concepts, wasn't it? Possible that both were based off 'em. And, pretty sure fynexfox was a guy.


Yes, the knife used in RP2 is the Renegade beta knife.


You probably mean the knife from the command mod? Razz(the recreated one)

[Updated on: Thu, 27 November 2008 05:25]

Report message to a moderator

Re: Knife skin or punch skin [message #360191 is a reply to message #359970] Thu, 27 November 2008 08:48 Go to previous messageGo to next message
ErroR is currently offline  ErroR
Messages: 2984
Registered: March 2008
Location: Moldova
Karma: 0
General (2 Stars)
in the renegade beta files on game-maps there is a knife (rp2 one) gmax scene
Re: Knife skin or punch skin [message #360610 is a reply to message #360191] Sat, 29 November 2008 17:04 Go to previous messageGo to next message
sauron--the--king is currently offline  sauron--the--king
Messages: 64
Registered: November 2008
Location: Holland
Karma: 0
Recruit
Hi,
I finally have a great weapon.
It's a Katana, I have all the
W3D files. But I don't know where
to place what. I have made a
Screenshot from all the files, so
you can see what stuff I have.
Could anyone help me with it?
Kind Regards,
Brian

[Updated on: Sat, 29 November 2008 17:06]

Report message to a moderator

Re: Knife skin or punch skin [message #360672 is a reply to message #359970] Sun, 30 November 2008 02:49 Go to previous messageGo to next message
ErroR is currently offline  ErroR
Messages: 2984
Registered: March 2008
Location: Moldova
Karma: 0
General (2 Stars)
you should do it using level edit (get it with Renegadepublictools2)after exploring it a bit u'll know how to use it (and of course www.renhelp.net will help you) just set the range and effective range to 1 the speed you desire and the damage u desire.
Re: Knife skin or punch skin [message #360679 is a reply to message #360672] Sun, 30 November 2008 04:38 Go to previous message
sauron--the--king is currently offline  sauron--the--king
Messages: 64
Registered: November 2008
Location: Holland
Karma: 0
Recruit
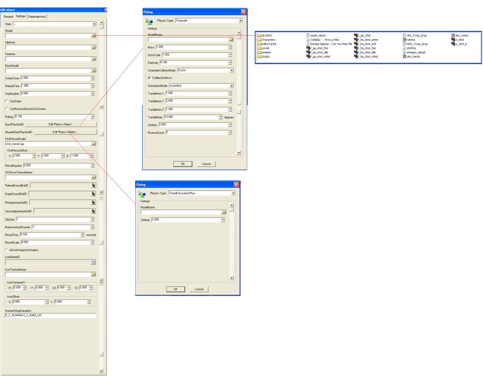
Hi,
I just can't get the weapon right, in the game.
Can someone help me with making it right? I have
an image of the windows from LE below.
Kind regards,
Brian Satisfied


index.php?t=getfile&id=8422&private=0

[Updated on: Sun, 30 November 2008 04:39]

Report message to a moderator

Previous Topic: Gmax Help!
Next Topic: Two Questions
Goto Forum:
  


Current Time: Wed Jan 28 00:49:54 MST 2026

Total time taken to generate the page: 0.01240 seconds