| Scripts [message #173976] |
Sat, 08 October 2005 00:39  |
 |
ExEric3
Messages: 746 Registered: February 2005 Location: Slovakia
Karma: 0
|
Colonel |
|
|
Hi. I need help with scripts. Where I could a am was able to download scripts.dll for my Renegade FDS? I need script where is:
1.Crates
2.Refinery give 4$ per second
3.Harvester give 1000 credits.
Please give me link. THX all.
|
|
|
|
|
|
|
|
|
|
|
|
| Re: Scripts [message #174175 is a reply to message #173976] |
Sun, 09 October 2005 14:58   |
 |
xptek
Messages: 1410 Registered: August 2004 Location: USSA
Karma: 0
|
General (1 Star) |
|
|
Or, you could use a timer and scripts.dll and not fuck everything up.
cause = time
|
|
|
|
|
|
|
|
| Re: Scripts [message #174335 is a reply to message #173976] |
Tue, 11 October 2005 11:56   |
 |
AADude7
Messages: 148 Registered: September 2005
Karma: 0
|
Recruit |
|
|
Okay... Get renegade public tools, open level editor and edit the presets (example: munitions\ammo\ammo infintry\ ...)
To extract go to C:\ProgramFiles\RenegadePublicTools\LevelEdit\Ur-Mod-Name\Pr esets\
and take the objects.ddb from there
[Updated on: Tue, 11 October 2005 11:57] Report message to a moderator
|
|
|
|
|
|
|
|
|
|
| Re: Scripts [message #175999 is a reply to message #174783] |
Sun, 23 October 2005 05:25   |
neofmat
Messages: 42 Registered: February 2005
Karma: 0
|
Recruit |
|
|
i think the best way to do this is to make server side mod (.pkg) file. Use ren tools, open map and goto
Buildings >> Refinery >> mp_GDI_Refinery
Buildings >> Refinery >> mp_NOD_Refinery
change these settings :
Funds Distributed PerSec 2.500 (change to 4 or 5)
This should do the trick .. plus u can also add more crates and watever stuff u want in the mod.
RxD
http://www.renxtreme.info
|
|
|
|
| Re: Scripts [message #176054 is a reply to message #173976] |
Sun, 23 October 2005 12:32   |
Parad0x
Messages: 232 Registered: March 2005 Location: UK
Karma: 0
|
Recruit |
|
|
Open your objects.aow file in renegade tools and change the preset that neofmat mentioned, then save it and put back into the servers dir.

Forum E-Terrorist ~ Hijacking Threads Is What It's About!
|
|
|
|
|
|
| Re: Scripts [message #176476 is a reply to message #176311] |
Wed, 26 October 2005 01:05   |
neofmat
Messages: 42 Registered: February 2005
Karma: 0
|
Recruit |
|
|
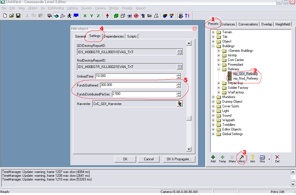
When you open LEVELEDIT, you'll see "Presets" Tab on the right hand side. So under presets find "Buildings" then further expand/open you'll get "Refinery". Now you should see two nodes
mp_GDI_Refinery
mp_NOD_Refinery
Select one and then click "Mod" at the very bottom. A new screen will pop wid differnt tabs. Select "Settings". Then scroll down to the very last few options. You ll see "Funds Gatherd" and "FundsDistributedPerSec". Those are the options you need to mess around with. Do the same for Nod refinery.
For reference i have included screen shots, have a look at them.
neofmat
-
Attachment: screen1.gif
(Size: 32.63KB, Downloaded 296 times)
RxD
http://www.renxtreme.info
|
|
|
|
|
|
|
|